Document revision date: 28 June 1999
[Compaq] [Go to the documentation home page] [How to order documentation] [Help on this site] [How to contact us]
[OpenVMS documentation]

OpenVMS VAX
Version 7.2 Upgrade and
Installation Manual


Previous Contents Index

1.3.2 On Magnetic Tape or Tape Cartridges

The OpenVMS VAX Version 7.2 kit is available on two, 6250 BPI, open reel magnetic tapes or on two TK50 CompacTape cartridges. (Earlier versions of OpenVMS VAX shipped on four magnetic tapes.)

The first tape or cartridge contains the VMS072.A, VMS072.B, and VMS072.C save sets. The second tape or cartridge contains standalone BACKUP (TK50 tape cartridge only), the VMS072.D, VMS072.E, and VMS072.F save sets, and the DECW072.C, DECV072.D, DECW072.E, and DECW072.F save sets.

Note

Standalone BACKUP is not available on open reel magnetic tape. If you are installing from magnetic tape and want to use standalone BACKUP, you must boot standalone BACKUP from another media.

1.3.3 DECamds and Monitoring Performance History (MPH) Files

The DECamds software (AMDS) is included on the OpenVMS VAX distribution media. The AMDS kit is located on the second magnetic tape or TK50 CompacTape cartridge, and on the compact disc in the [AMDS072] directory.

The Monitoring Performance History (MPH) kit is also included on the OpenVMS VAX distribution media. The MPH kit is located on the second magnetic tape or TK50 CompacTape cartridge and on the compact disc in the [MPH] directory.

1.3.4 Software Product Descriptions (SPDs)

If your distribution kit is on compact disc, the SPD files are located in the [DOCUMENTATION.V072] directory. For information about locating and printing these SPD files, refer to the Guide to OpenVMS Version 7.2 CD--ROMs.

The following SPD files are located on the second TK50 CompacTape cartridge and the second magnetic tape. These SPD files have been grouped into an OpenVMS BACKUP save set named VMS072_SPD.BCK. File names with the .PS extension are in PostScript format. File names with the .TXT extension are in ASCII (plain text) format.
DECNET_SPD.PS
DECNET_SPD.TXT
DECnet-Plus for OpenVMS VAX and Alpha, Version 7.2
RMS_SPD.PS
RMS_SPD.TXT
RMS Journaling for OpenVMS
CLUSTER_SPD.PS
CLUSTER_SPD.TXT
OpenVMS Cluster Software
VOL_SHAD_SPD.PS
VOL_SHAD_SPD.TXT
Volume Shadowing for OpenVMS

To obtain all the SPD files and restore them to your current default directory, enter a BACKUP command using the following format:


BACKUP source-drive:VMS072_SPD.BCK /SAVE_SET *.*;* 

For source-drive, substitute the name of the device that holds your distribution kit. For example, if your source-drive is a local magnetic tape drive with the device name MUAO, you would enter the following command:


$ BACKUP MUAO:VMS072_SPD.BCK/SAVE_SET *.*;*

To restore all the SPD files in PostScript format to your default directory, enter the following:


$ BACKUP MUAO:VMS072_SPD.BCK/SAVE_SET/SELECT=*.PS *.*;*

The following command restores the PostScript SPD file for the OpenVMS VAX and OpenVMS Alpha operating systems to your current default directory:


$ BACKUP MUAO:VMS072_SPD.BCK/SAVE_SET/SELECT=OVMS_72_SPD.PS *.*;*

1.4 What Happens During an Installation

When you install the OpenVMS VAX operating system, the installation procedure does the following:

1.4.1 When to Perform an Installation

Use the installation procedure under the following conditions:

Caution

The installation procedure initializes the system disk, overwriting its contents. For this reason, use the installation procedure only on new VAX computers or if you want to destroy the contents of the system disk.

1.4.2 How to Use the Installation Documentation

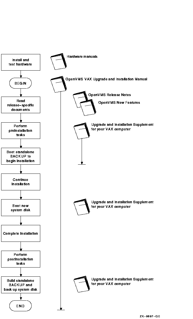
This manual contains step-by-step instructions for performing an OpenVMS VAX installation. However, you will need to refer to several different documents before and during the installation. Figure 1-1 illustrates the major steps in an installation and the documents you will use to perform each step.

Figure 1-1 Documentation Used to Perform an Installation


1.5 What Happens During an Upgrade

When you upgrade the OpenVMS VAX operating system, the upgrade procedure does the following:

1.5.1 When to Perform an Upgrade

In most cases, you can use the upgrade procedure to obtain a higher version of the OpenVMS VAX operating system. Unlike the installation procedure, the upgrade procedure does not initialize your system disk. This means you can get the latest version of the operating system and keep your user files and optional software files intact.

1.5.2 How to Use the Upgrade Documentation

This manual contains step-by-step instructions for performing an OpenVMS VAX upgrade. However, you will need to refer to several different documents before and during an upgrade. Figure 1-2 illustrates the major steps in an upgrade and the documents you will use to perform each step.

Figure 1-2 Documentation Used to Perform an Upgrade


1.6 What to Do Next

If you want to install the OpenVMS VAX operating system, go to Chapter 2.

If you are upgrading the OpenVMS VAX operating system, go to Chapter 5.


Chapter 2
Preparing to Install the OpenVMS VAX Operating System

This chapter describes how to prepare for installing the OpenVMS VAX operating system, including:

If you are an experienced system manager, you can use the checklist at the end of the chapter to complete all the necessary preinstallation tasks.

If you are a less-experienced system manager, you should read the entire chapter and then use the checklist to make sure you completed all the preinstallation tasks.

2.1 Cautions and Restrictions

Before you begin the installation procedure, note the following cautions and restrictions.

2.1.1 Cautions

The following cautions apply for Version 7.2 of the OpenVMS VAX operating system:

2.1.2 Restrictions

The following restrictions apply for Version 7.2 of the OpenVMS VAX operating system:

2.2 Examining Software and Hardware Components

Before beginning an installation or upgrade, be sure you have all the required hardware and software components, as described in the following sections.

2.2.1 Hardware Components

Before you begin an installation or upgrade, do the following:

2.2.2 Software Components

Before you begin an installation or upgrade, do the following:

2.3 Preparing for an Installation

Now that you have determined that your hardware and software components are ready, you can make the necessary preparations for installing the OpenVMS VAX operating system.

2.3.1 Preparing for a VAXcluster Environment

If you are installing the OpenVMS VAX operating system in a VAXcluster environment, the installation procedure displays information about cluster configuration. But, because there is no network present on the system at this point in the procedure, no cluster configuration work can actually be performed at this time. Before proceeding, review OpenVMS Cluster Systems, which provides the information you need to answer questions during the installation.

Note

Entering incorrect information during the installation can force you to repeat the entire installation procedure.

Table 2-1 lists the VAXcluster information you need and explains how to obtain that information. For a complete explanation, refer to OpenVMS Cluster Systems.

Table 2-1 VAXcluster Information for Installations
Information You Need How to Get It
Type of configuration Configuration types are distinguished by the interconnect device that the VAX computers in the cluster use to communicate with one another: Computer Interconnect (CI), Ethernet, DIGITAL Storage Systems Interconnect (DSSI), or FDDI (Fiber Distributed Data Interface).
DECnet node name and node address Determined by the network or system manager for each VAX computer on the network. See your system or network manager for the DECnet node name and node address for the VAX computer on which you are installing the OpenVMS VAX operating system. Refer to the DECnet-Plus for OpenVMS Installation and Configuration manual for more information.
Allocation class value During the installation procedure you are asked for the ALLOCLASS value of the VAX computer on which you are installing the OpenVMS VAX operating system. For example:
Enter a value for MYNODE's ALLOCLASS parameter:

Refer to OpenVMS Cluster Systems for the rules on specifying allocation class values. Note that, in a mixed-interconnect VAXcluster environment, the allocation class value cannot be zero. It has to be a value between 1 and 255. This is also true for any VAX computer connected to a dual-pathed disk.

When you enter the allocation class value, the installation procedure uses it to set the value of the ALLOCLASS system parameter automatically.

Quorum disk Refer to OpenVMS Cluster Systems to determine whether you want a quorum disk in the cluster.
Location for page and swap files Refer to OpenVMS Cluster Systems to determine where the page and swap files will be located for the system from which you are installing the OpenVMS VAX operating system software.
MOP servers, disk servers, tape servers To establish either a local area or a mixed-interconnect cluster, determine which systems will be Maintenance Operations Protocol (MOP) servers, disk servers, and tape servers. Refer to OpenVMS Cluster Systems.
Cluster group number and cluster password To establish either a local area or a mixed-interconnect cluster:
  • Cluster group number - A number in the range from 1 to 4095 or from 61440 to 65535
  • Cluster password - Can range from 1 to 31 alphanumeric characters, including dollar signs ($) and underscores (_)

2.3.2 Preparing Tape and Disk Drives

Prepare your tape and disk drives using the following steps:

  1. Decide which drive will hold the distribution media and which drive will hold the system disk. Determine the device names for each drive. You will need this information throughout the installation. If you need information about devices and device names, refer to the Before Installing the OpenVMS Operating System section in the upgrade and installation supplement for your VAX computer.

    Note

    Do not place the distribution media in the drive at this point.
  2. Follow this step only if the source drive or target drive is attached to an HSx device. Otherwise, go to step 3.
    Make sure that both the CI and HSx devices are turned on and are on line. Obtain the HSx name from the system manager, or use the following procedure:
    1. Press Ctrl/C at the HSx console terminal.
    2. Enter the following command at the HSx> prompt and press Return:


       HSx> SHOW SYSTEM
      

      The information displayed includes the name of the HSx. For example:


       11-SEP-1998 15:00:00.00 Boot:11-SEP-1998 11:31:11.41  Up: 51:00 
       Version V350           System ID: %X000000011        Name: MUTT 
             . 
             . 
             . 
       DISK allocation class = 1 TAPE allocation class = 0 
       Start command file Disabled 
       
       SETSHO - Program Exit 
      

      For more information, refer to the x User's Guide.

  3. Place a scratch disk in the drive for the system disk (unless the system disk is fixed).
  4. Spin up the disk that will be the system disk but do not write protect it.

2.3.3 Information You Need During the Installation

During the installation, the procedure prompts you to supply certain information. To save time once the procedure begins, be sure you have the following information available. Remember, entering incorrect information during the installation could force you to repeat the entire installation procedure.
Required Information Explanation
Passwords You will be prompted to type passwords of at least 8 characters for the SYSTEM, SYSTEST, and FIELD accounts.
SCSNODE and SCSSYSTEMID parameters You will be prompted to supply an SCSNODE name and an SCSSYSTEMID system parameter. The SCSNODE name must be a 1- to 6-character name; the SCSSYSTEMID system parameter is a number in the range of 1025 to 65535.

If you will be using DECnet Phase IV or DECnet-Plus with Phase IV compatible addresses, then SCSNODE must be the DECnet node name, and SCSSYSTEMID must be calculated from the DECnet address as follows:

(DECnet-area * 1024) + DECnet-node-number

Optional components and OpenVMS Management Station files The installation procedure prompts you to specify whether you want to install the library (VMS072.C), optional (VMS072.D) OpenVMS components, and OpenVMS Management Station software PC files (VMS072.F). Appendix D lists the files included in these save sets.

You can save some space on your system disk if you choose not to install these components, but be sure to review Appendix D before deciding.

Location for Help Message utility Save set VMS072.E contains the online Help Message utility, which you can install on your system disk or on an alternate disk. (However, if you copied the distribution kit to some other media from which you will be performing the installation, you cannot install this save set on that media.)
DECwindows components The installation procedure prompts you to specify which of the following DECwindows components you want to install:
  • DECwindows base support (required for running DECwindows software), which includes:
    • DECwindows transport
    • DECwindows keymaps
  • DECwindows workstation support (required for VAX workstations), which includes:
    • DECwindows X11 display server
    • Graphics drivers
    • 75 dots/inch video fonts
    • 100 dots/inch video fonts (option available only if you select DECwindows workstation support)

You must install the DECwindows Motif for OpenVMS (previously called VMS DECwindows Motif) layered product if you want to run the DECwindows software. DECwindows Motif for OpenVMS Version 1.2--3 (or 1.2 if the VAXMOTF05_012 remedial kit is installed) is the minimum supported version for systems running OpenVMS VAX Version 7.2. If you do not know which version of DECwindows Motif you are currently running on your system, you can check by entering the following command:

$ ANALYZE/IMAGE SYS$LIBRARY:DECW$XLIBSHR.EXE

Note that the DECwindows Motif for OpenVMS layered product does not have the DECwindows base and workstation support components. To get full DECwindows support, you must select the DECwindows components provided with the OpenVMS VAX kit and install the separate DECwindows Motif for OpenVMS layered product, which supports both Motif and XUI environments.

PAK information The information listed on Product Authorization Keys (PAKs) for your OpenVMS VAX license and any system integrated products you will run. The installation procedure gives you the opportunity to register any licenses you have. To register your licenses, you will need to enter the information listed on the PAK for each license.


Previous Next Contents Index

  [Go to the documentation home page] [How to order documentation] [Help on this site] [How to contact us]  
  privacy and legal statement  
6521PRO_001.HTML